Windows Server. Настраиваем программный RAID
Настройка программного RAID массива в среде Windows гораздо более простая задача, чем под Linux системами, однако и она имеет свои особенности. Зачастую неполные и отрывочные знания в данной области приводят к сложностям, а в среде администраторов ходят мифы и легенды о "капризности" и "глючности" данного механизма в Windows. В данной статье мы постараемся заполнить этот пробел.
Онлайн-курс по устройству компьютерных сетей
На углубленном курсе
"Архитектура современных компьютерных сетей"
вы с нуля научитесь работать с Wireshark и «под микроскопом» изучите работу сетевых протоколов.
На протяжении курса надо будет выполнить более пятидесяти лабораторных работ в Wireshark.
Реклама ИП Скоромнов Д.А. ИНН 331403723315
Перед тем как продолжить, снова вспомним основной принцип построения аппаратных массиво: один элемент массива - один физический диск. Основа программных массивов - логический диск. Понимание этой разницы - залог успеха, то что применимо к аппаратному массиву, может оказаться катастрофическим для программного, особенно если речь идет об отказе одного из элементов массива.
Для создания программного RAID в среде Windows нам понадобится познакомиться с понятием динамического диска, так как программные массивы могут быть созданы только на них. Репутация динамических дисков неоднозначна, многие администраторы шарахаются от них, как черт от ладана. А зря, запомнив несколько простых правил работа с динамическими дисками становится столь же проста как с обычными.
Главное правило: установка или загрузка Windows с динамического тома возможна только в том случае, если этот диск был преобразован из системного или загрузочного тома. Т.е. если у вас стоит несколько экземпляров ОС, то после преобразования диска в динамический вы сможете загрузить лишь тот экземпляр, который находится на загрузочном разделе.
Исходя из этого правила становится очевидно, что для загрузочного и системного томов возможно создание только зеркального массива (RAID1), создание иных видов массива невозможно, так как они подразумевают установку системы на заранее созданный раздел.
А стоит ли овчинка выделки? Несмотря на все ограничения, стоит. Основной недостаток аппаратных массивов - привязка к конкретной модели контроллера. Если у вас сгорела материнская плата или контроллер, вам понадобится точно такой же (или материнская плата с аналогичным контроллером), иначе с данными можно попрощаться. В случае программного RAID достаточно машины с установленным Windows Server.
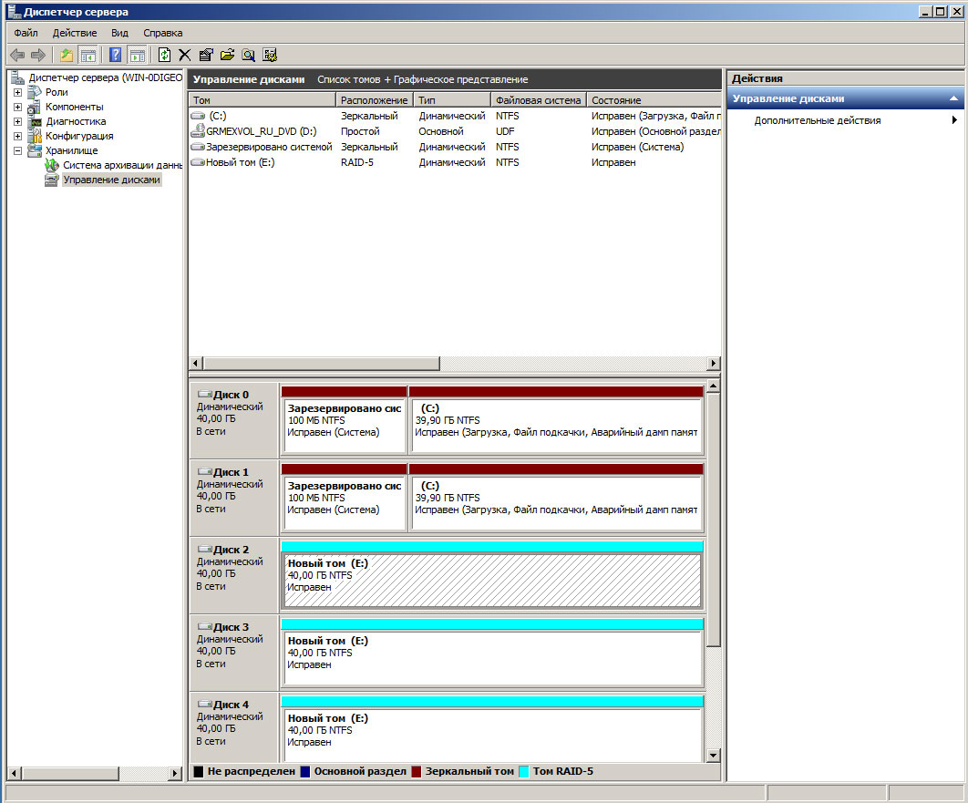
На практике работа с программными массивами и динамическими дисками производится через оснастку Хранение - Управление дисками в Диспетчере сервера. Для преобразования дисков в динамические достаточно щелкнуть на одном из них правой кнопкой мыши и выбрать Преобразовать в динамический диск, в открывшемся окне можно выбрать для преобразования сразу несколько дисков.
Стоит помнить, что эта операция необратимая и особое внимание следует уделить системному разделу, переразметить загрузочный диск у вас уже не получится (точнее он после этого перестанет быть загрузочным), единственное, что вы сможете - это расширить том за счет неразмеченного пространства.
Следующим шагом станет создание массива, щелкаем правой кнопкой мыши на нужном томе и выбираем желаемый вариант, в случае с системным и загрузочными томами вариант будет один - зеркало, потом вам будет предложено выбрать диск для размещения зеркального тома. По завершению создания массива тут же начнется его ресинхронизация.
Подключив дополнительные диски мы получим гораздо более широкие возможности, вы можете как объединить несколько дисков в отдельный том, так и создать RAID 0, 1 или 5.
В общем ничего сложного, однако множество ограничений способны отпугнуть кого угодно. Но не спешите делать скоропалительных выводов, по здравому размышлению никаких серьезных препятствий нет, так как обычно принято разносить систему и данные по разным дискам, учитывая копеечную стоимость современных дисков, это не влечет существенных затрат. Мы, например, для нашего тестового сервера создали зеркало для системного диска и RAID5 для данных.
Причем все это удовольствие можно реализовать на самой обычной бюджетной материнской плате, учитывая, что производительность программного массива ничем не отличается от дешевых аппаратных, данная технология выглядит очень привлекательно. О методах обеспечения отказоустойчивости и действиях при отказе дисков мы поговорим в нашей следующей статье.
Онлайн-курс по устройству компьютерных сетей
На углубленном курсе
"Архитектура современных компьютерных сетей"
вы с нуля научитесь работать с Wireshark и «под микроскопом» изучите работу сетевых протоколов.
На протяжении курса надо будет выполнить более пятидесяти лабораторных работ в Wireshark.
Реклама ИП Скоромнов Д.А. ИНН 331403723315
Помогла статья? Поддержи автора и новые статьи будут выходить чаще: